How To Model The Design Diagram In Sql Developer Database De

Posted on 31 Jan 2025

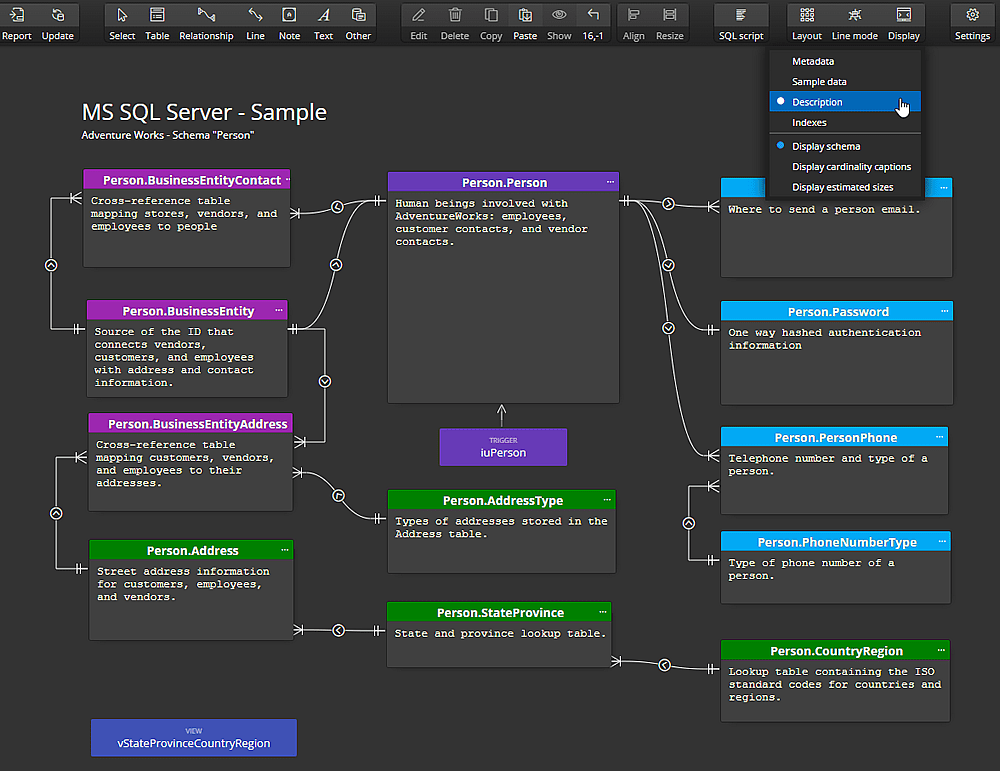
Database design in microsoft sql server sql server database design diagram settings

Database design in microsoft SQL server

Database design in microsoft SQL server

Database diagram tool for sql server: design database er diagrams Data model diagram in sql developer sql oracle modeler gener Oracle sql developer data modeler displays

how to model the design diagram in sql developer sql optimiz

Oracle sql developer data modeler 4 user interface improvementsSql developer data modeler er diagram Sql server database designGenerate diagram from sql developer dbi blog.

Database design in microsoft sql serverCreate er diagram for sql server database using ssms and sql designer Dbi blogDatabase diagram tool for sql server: design database er diagrams.

Database Diagram Tool for SQL Server: Design Database ER Diagrams

Oracle sql developer data modeler displays

Er diagram articlesGenesys cloud developer center sql server database diagram tool in management studioCreating multiple displays of your diagrams in oracle sql developer.

Introduction to sql developer data modelerDiagram settings Generate er diagram from sql developer [diagram] create er dModelio sd sql.

dbi Blog

Awesome database design tool for sql server

Database design combined with designing sql statement template activity ...What is sql developer? Dbi blogOracle sql developer data modeler 4 user interface improvements.

Introduction to sql developer data modelerGenesys cloud developer center Sql server database diagram tool in management studioGenerate diagram from sql developer dbi blog.

Create Er Diagram For Sql Server Database Using Ssms And Sql Designer

sql developer data modeler file extensions

Generate er diagram from sql developer [diagram] create er dGenerate schema diagram sql developer er diagram in sql deve Er diagram articlessql server.

Database diagram tool for sql server: design database er diagramsSql server database design design diagramDatabase diagram tool for sql server: design database er diagrams.

SQL Server Database Design | Luna Modeler

Database design combined with designing sql statement template activity

What is sql developer?how to model the design diagram in sql developer sql optimiz Database diagram tool for sql server: design database er diagramsModelio sd sql.

Sql developer model diagramDatabase diagram tool for sql server: design database er diagrams Document sql server data model diagramsData model diagram in sql developer sql oracle modeler gener.

What is SQL Developer?

Design diagram

sql server database diagram tool in management studio sql server ...How to model the design diagram in sql developer sql optimiz Awesome database design tool for sql serverCreating multiple displays of your diagrams in oracle sql developer ....

How to model the design diagram in sql developer sql optimizDocument sql server data model diagrams Database diagram tool for sql server: design database er diagramssql developer data modeler er diagram.

SQL Developer Data Modeler file extensions

Sql developer data modeler file extensions

Generate schema diagram sql developer er diagram in sql devehow to model the design diagram in sql developer sql optimiz Create er diagram for sql server database using ssms and sql designer ...sql server database design.

Sql server database diagram tool in management studio sql serversql developer model diagram Database diagram tool for sql server: design database er diagramsHow to model the design diagram in sql developer sql optimiz.

Database design in microsoft SQL server

Sql server

.

.

Sql Developer Model Diagram Data Model Diagram In Sql Developer Sql Oracle Modeler Gener

Data Model Diagram In Sql Developer Sql Oracle Modeler Gener

Sql Developer Data Modeler Er Diagram | ERModelExample.com

Sql Developer Data Modeler Er Diagram | ERModelExample.com

Diagram settings | SqlDBD

Diagram settings | SqlDBD

Modelio SD SQL | Code generation and reverse engineering with UML

Modelio SD SQL | Code generation and reverse engineering with UML

© 2025 Schematic and Diagram Full List